解决微信群二维码频繁失效问题,这款工具可生成永久二维码,无需服务器。同时支持短链接转换功能。
核心功能
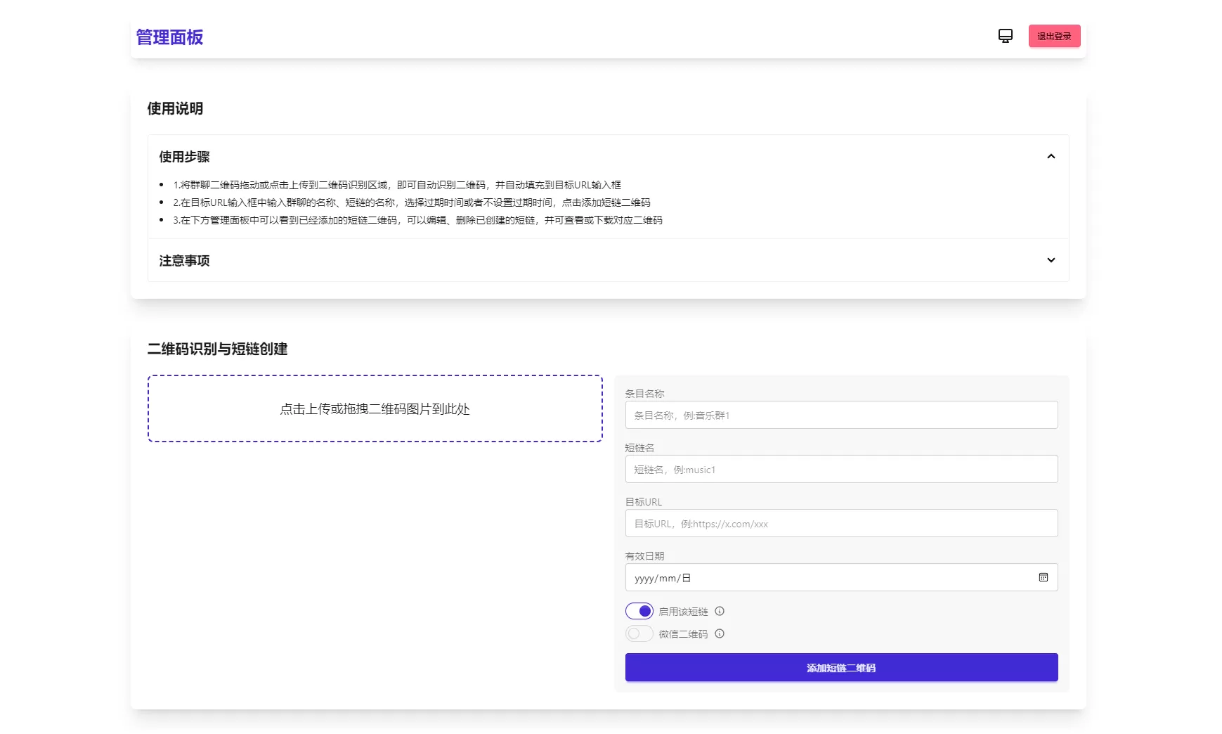
1. 生成永久短链接,自动指向最新微信群二维码
2. 通用短链接生成服务
3. 纯前端实现,零服务器依赖
4. 支持二维码样式自定义及Logo添加
5. 后台实时更新二维码内容
6. 密码保护功能(演示版)
![图片[1]网创资源-中创网-冒泡网-福缘网微信群永久二维码生成器源码网创资源-中创网-冒泡网-福缘网长青创习社](https://www.jd1688.vip/wp-content/uploads/replace/9f5ff06001e645e171d9aa9fc399a8f1.webp)
![图片[2]网创资源-中创网-冒泡网-福缘网微信群永久二维码生成器源码网创资源-中创网-冒泡网-福缘网长青创习社](https://www.jd1688.vip/wp-content/uploads/replace/a0e60b03aa8e098fcf29bd3ea55f8a3a.webp)
感谢您的来访,获取更多精彩文章请收藏本站。
© 版权声明
1、本内容转载于网络,版权归原作者所有!
2、本站仅提供信息存储空间服务,不拥有所有权,不承担相关法律责任。
3、本内容若侵犯到你的版权利益,请联系我们,会尽快给予删除处理!
4、本站全资源仅供测试和学习,请勿用于非法操作,一切后果与本站无关。
5、如遇到充值付费环节课程或软件 请马上删除退出 涉及自身权益/利益 需要投资的一律不要相信,访客发现请向客服举报。
6、本教程仅供揭秘 请勿用于非法违规操作 否则和作者 官网 无关
THE END

















